Börja med att följ guiden för en FTP användare.
När ni har en användare och kan logga in via FTP så ansluter ni och navigerar till domannamn.se/public_html
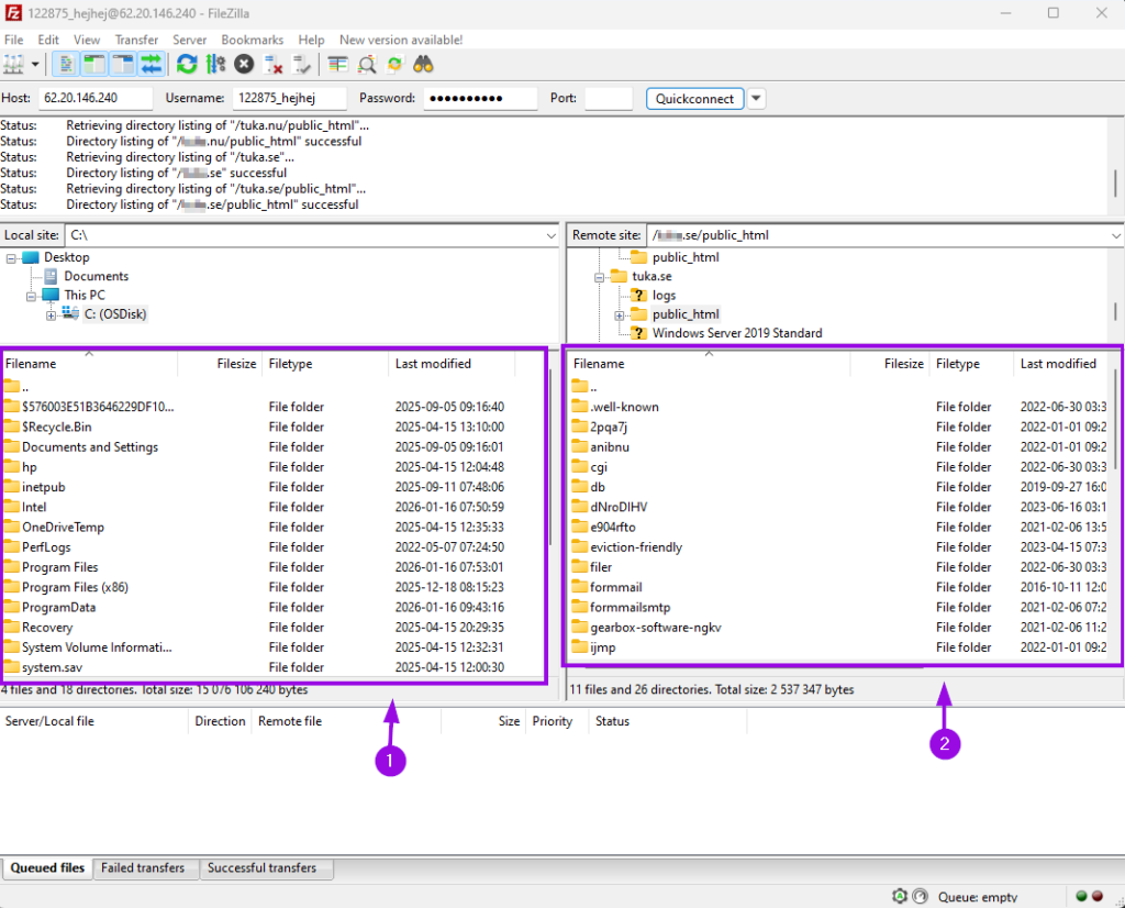
- Filer på er dator/enhet.
- Filer på er hemsida.

Här kan ni välja vart ni vill spara filerna genom att gå till den korrekta platsen i den vänstra rutan. Ni markerar sedan filerna ni önskar ladda ner och högerklickar och väljer ladda ner (Download). Man kan även markera, hålla ner vänsterklick och dra över filerna från höger ruta till vänster.
- Markera
- Ladda ner
- Nedladdade filer

När ni har gjort det för samtliga filer eller endast de filer ni vill spara så finns dem sparade i den mapp ni valt och kan använda filerna vidare på annan plats.